Verbinden met AFAS
1. Verbinding met AFAS Profit activeren
De verbinding met AFAS kan gemaakt worden via Beheer → Verbindingen → AFAS. Voordat je verbinding maakt, moet je in AFAS een App Connector voor financiële mutaties en dossiers toevoegen (zie hieronder) en zorgen dat in Declaree de volgende gegevens juist staan ingevoerd;
Iedere categorie 'code' is gevuld met de juiste grootboekrekening uit AFAS
Iedere BTW 'code' is gevuld met de juiste BTW-code uit AFAS
Iedere BTW 'code (2)' is gevuld met de juiste BTW-grootboekrekening uit AFAS
Iedere gebruiker 'code' is gevuld met het crediteurnummer uit AFAS
Iedere gebruiker 'code (2)' is gevuld met het medewerker code uit AFAS
Voor het maken van de verbinding, heb je een aantal gegevens nodig;
API Token: Zie "AFAS App Connector toevoegen" hieronder
Klantomgeving: Zie Algemeen → Omgeving → Beheer → Informatie (Deelnemersnummer)
Administratie: Ga naar Algemeen > Administratie > Openen en gebruik het nummer uit de kolom "Adm." (bijvoorbeeld 3).

Dagboek: Het dagboek nummer waarop declaraties ingeboekt zullen worden
Na het maken van de verbinding, kun je in het rapporten overzicht een of meerdere rapporten selecteren en exporteren via de toolbar "Exporteren" → "AFAS Online".

2. AFAS App Connector toevoegen
Om transacties te kunnen exporteren naar AFAS, heb je een zogeheten App Connector nodig. Login op AFAS en kies voor Algemeen → Beheer → App connector.
Druk op Nieuw om een connector toe te voegen, geef deze een omschrijving en kies de groep die deze connector mag gebruiken. Druk vervolgens op Voltooien om de connector aan te maken.

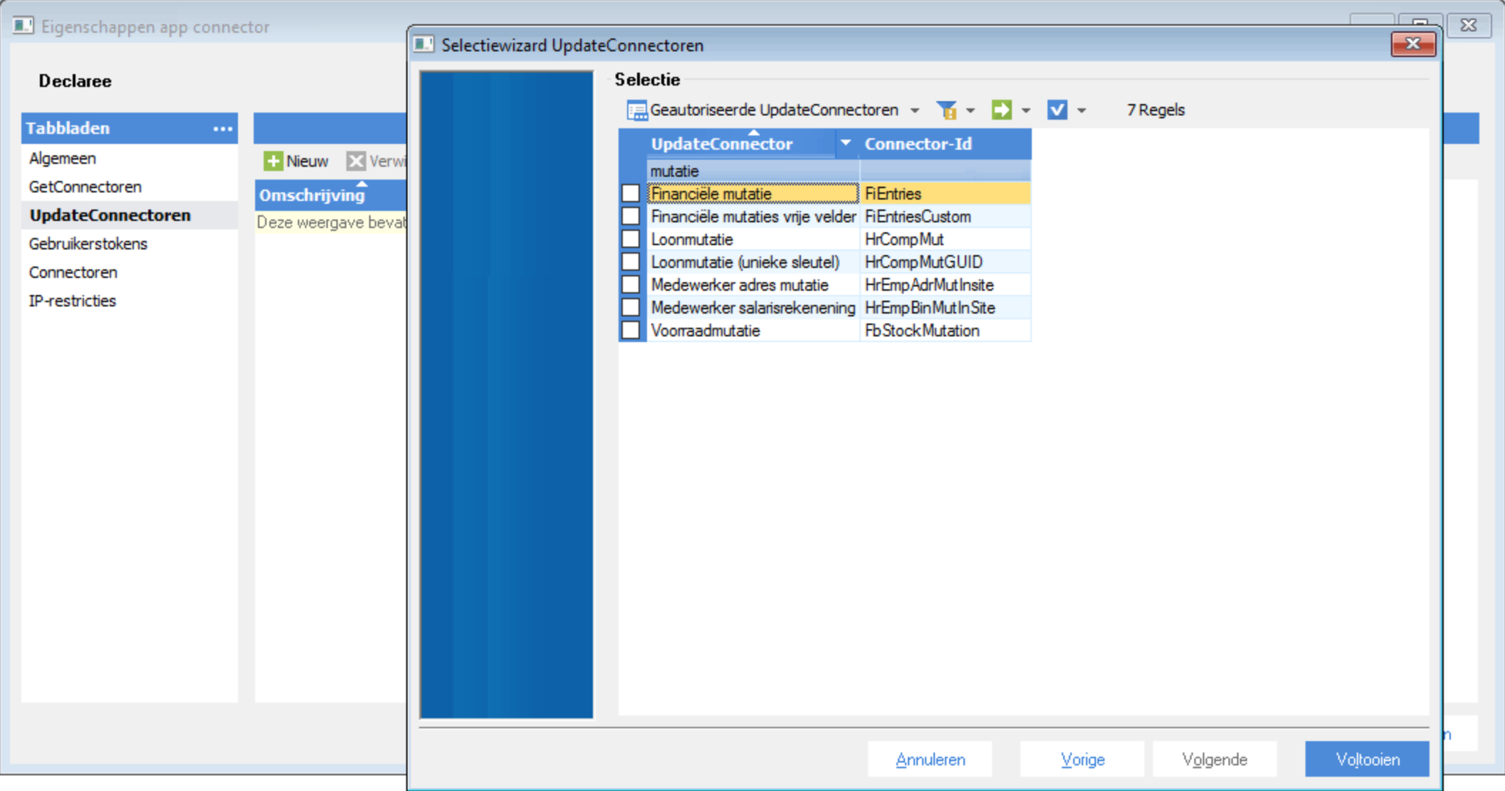
Kies in het menu van de connector eigenschappen links voor "UpdateConnectoren" en druk op Nieuw. Selecteer uit de lijst met connectoren "Financiële mutatie" (FiEntries), "Dossier" (KnSubject) én "Financiële vrije velden" (FiEntriesCustom). Klik vervolgens op Voltooien en OK om de app connector op te slaan.

3. API Token maken
Om een API Token toe te voegen, open de app connector in Algemeen → Beheer → App connector.

Vink het veld Geblokkeerd uit
Ga naar het tabblad: Gebruikerstokens en klik op Nieuw
Selecteer de gebruiker.
Vul de omschrijving in (deze moet uniek zijn) en klik op Volgende
Klik op Kopieer om de API Token naar het Klembord te kopiëren.
Houd er rekening mee dat na het voltooien van de wizard je de API Token niet meer kunt raadplegen via AFAS Profit. Als de token niet meer bekend is, dan kun je de oude token verwijderen en een nieuwe token toevoegen.
Nadat deze stappen zijn doorlopen kan je de verbinding maken door naar Beheer → Verbindingen → AFAS Profit te gaan. Bij het invoeren van de token moet de dik gedrukte code tussen de haken worden ingevoerd in Declaree:
<token><version>1</version><data>BCE80D3725B381259YR584.....693C80BBC99</data></token>

Nadat de verbinding is gelegd, kunnen declaraties in het rapporten overzicht worden exporteert door deze te selecteren en in het menu te kiezen voor "Export" → "AFAS". Tevens is het mogelijk om automatisch rapporten in bijv. de status "goedgekeurd" te laten exporteren, zie hiervoor de "Exporteren" keuze in de AFAS verbinding wizard.
Na een succesvolle export van een declaratierapport zijn de transactieregels te vinden onder "Financieel" → "Grootboek" → "Financiële mutaties":

Bij het openen van een transactie, is het rapport (PDF) op te vragen door op "Open bijlage" te drukken:

Bekende (fout)meldingen tijdens exporteren
Vul een waarde in bij 'Rekeningnummer'.
Controleer of voor de betreffende medewerker een relatiecode (AFAS crediteurnummer) is ingesteld in Declaree. Dit is afhankelijk van het veld dat u heeft toegewezen in de AFAS verbinding wizard voor het veld "crediteur".

Controleer tevens of u bij BTW tarieven in Declaree zowel de BTW-code als de grootboekrekening voor BTW bedragen heeft ingevuld in het BTW "code (2)" veld.

Voor code verbijzondering 'ABC' is geen toewijzing bij rekening 'YXZ' of de toewijzing is geblokkeerd.
De ingestelde Projecten/kostenplaats codes in Declaree (zie Beheer → Projecten), welke in AFAS "Verbijzonderingen" worden genoemd zijn toegewezen aan specifieke grootboekrekeningen. Het is dus alleen mogelijk om deze verbijzonderingen te kiezen met eenzelfde categorie (grootboekrekening). Bijv. uw verbijzondering "Afdeling ICT" is toegewezen aan grootboekrekening 4800 "Diverse kosten". In Declaree is de categorie "Diversen" gekoppeld aan grootboekrekening "4800". In dit geval kunt u alleen de kostenplaats "Afdeling ICT" gebruiken voor declaraties met categorie "Diversen".
Factuurnummer 'ABC' wordt al gebruikt in financieel bij Crediteur XYZ
Het is niet mogelijk een declaratierapport twee keer te exporteren. Verwijder de boeking in AFAS en probeer het opnieuw.
Deze UpdateConnector wordt niet ondersteund
De App Connector die in de eerste stap van dit artikel is toegevoegd in AFAS voor het opzetten van de verbinding heeft niet de benodigde geauthoriseerde Update Connectoren:

Kies in het menu van de connector eigenschappen links voor "UpdateConnectoren" en druk op Nieuw. Selecteer uit de lijst met connectoren "Financiële mutatie" (FiEntries), "Dossier" (KnSubject) én "Financiële vrije velden" (FiEntriesCustom).