Breadcrumbs

Connecting with AFAS

This guide explains how to connect Declaree with AFAS Profit, configure the required settings, create an App Connector, generate an API token, and troubleshoot common errors.


Activate connection with AFAS Profit

The connection with AFAS can be made via Manage > Connections > AFAS. Before connecting, you need to add an App Connector for financial mutations and files in AFAS (see below) and ensure that the following data is entered correctly in Declaree;

Each category 'code' is filled with the correct general ledger account from AFAS

Each VAT 'code' is filled with the correct VAT code from AFAS

Each VAT 'code (2)' has been filled with the correct VAT general ledger account from AFAS

Every user 'code' has been filled with the creditor number from AFAS

Every user 'code (2)' is filled with the employee code from AFAS

To make the connection, you will need some information;

API Token: See "Add AFAS App Connector" below

Customer environment: See General > Environment > Management > Information (Employee code)

Administration: Go to General > Administration > Open.
Use the number from the "Adm" column (for example, in this case, 3).

att_2_for_1606254925.png

Journal: The journal number on which declarations will be entered.

After making the connection, you can select one or more reports in the reports overview and export them via the toolbar "Export" > "AFAS Online".

att_1_for_1606254925.png

Add AFAS App Connector

To be able to export transactions to AFAS, you need a so-called App Connector. Login to AFAS and choose General > Manage > App connector.

Press New to add a connector, give it a description and choose the group allowed to use this connector. Then press Finish to create the connector.

att_8_for_1606254925.png

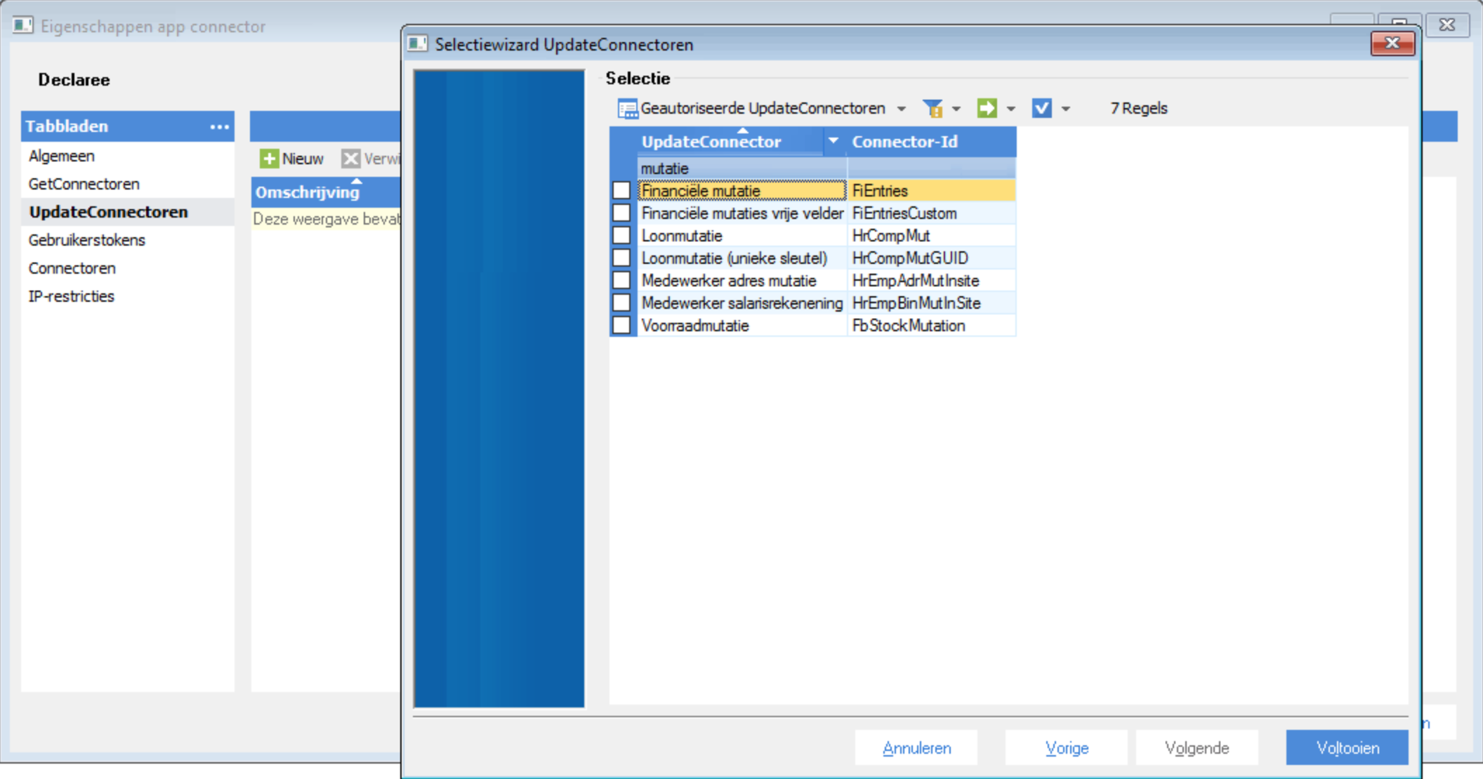
In the connector properties menu on the left, select "UpdateConnectors" and press New. From the list of connectors, select "Financial mutation" (FiEntries), "File" (KnSubject) and "Financial free fields" (FiEntriesCustom). Then click Finish and OK to save the app connector.

att_11_for_1606254925.png

Creating API Token

To add an API Token, open the app connector in General > Manage > App connector.

att_7_for_1606254925.png

Uncheck the Blocked field

Go to the tab: User Tokens and click New

Select the user.

Fill in the description (it must be unique) and click Next

Click Copy to copy the API Token to the Clipboard.

Please note that after completing the wizard, you can no longer access the API Token via AFAS Profit. If the token is no longer known, you can delete the old token and add a new one.

After these steps have been completed, you can make the connection by going to Manage > Connections > AFAS Profit. When entering the token, the code in bold between the brackets should be entered in Declaree:

<token><version>1</version><data>BCE80D3725B381259YR584.....693C80BBC99</data></token>

att_10_for_1606254925.png

Once the connection has been established, declarations can be exported in the reports overview by selecting them and choosing "Export" > "AFAS" from the menu. It is also possible to automatically export reports in e.g. the status "approved", see the "Export" choice in the AFAS connection wizard.

After a successful export of a declaration report, the transaction lines can be found under "Financial" > "General ledger" > "Financial mutations":

att_6_for_1606254925.png

When opening a transaction, the report (PDF) can be retrieved by pressing "Open attachment":

att_9_for_1606254925.png

Known (error) messages during export

Enter a value at 'Account number'

Check whether a relation code (AFAS creditor number) has been set in Declaree for the relevant employee. This depends on the field you have assigned in the AFAS connection wizard for the "creditor" field.

att_5_for_1606254925.png

Also, for VAT rates in Declaree, check that you have entered both the VAT code and the general ledger account for VAT amounts in the VAT "code (2)" field.

att_4_for_1606254925.png

For code differentiation 'ABC', there is no allocation in account 'YXZ' or the allocation is blocked.
The set Projects/Cost centre codes in Declaree (see Management > Projects), which are called "Specialisations" in AFAS, are assigned to specific general ledger accounts. It is therefore only possible to select these specialisations with the same category (general ledger account). E.g. your exception "Department ICT" is assigned to general ledger account 4800 "Miscellaneous expenses". In Declaree, the category "Miscellaneous" is linked to general ledger account "4800". In this case, you can only use the cost centre "Department ICT" for expense claims with category "Miscellaneous".

Invoice number 'ABC' is already used in financial with Creditor XYZ

It is not possible to export a claim report twice. Delete the entry in AFAS and try again.

This UpdateConnector is not supported

The App Connector added in AFAS in the first step of this article for setting up the connection does not have the required authorised Update Connectors:

att_3_for_1606254925.png

In the connector properties menu on the left, select "UpdateConnectors" and press New. From the list of connectors, select "Financial mutation" (FiEntries), "File" (KnSubject) and "Financial free fields" (FiEntriesCustom).